|
查看: 1089|回复: 8
|
asp.net很奇怪的问题
[复制链接]
|
|
|
我用Listview,比如:
Listview1.items.count,理应会return有几个东西在里面
但是它居然return我0。。
然后我就放breakpoint,看里面怎么回事
结果是写6咯。。
然后就F5继续,结果就跑到
然后没有去查看就出现以上的bug。。。
有人能帮我吗? |
|
|
|
|
|
|
|
|
|
|
发表于 12-2-2009 02:21 AM
|
显示全部楼层
原帖由 jackhui 于 12-2-2009 01:24 AM 发表 
我用Listview,比如:
Listview1.items.count,理应会return有几个东西在里面
但是它居然return我0。。
然后我就放breakpoint,看里面怎么回事
结果是写6咯。。
然后就F5继续,结果就跑到
然后没有去查看就出 ...
你是说当你要System print Listview.Item.Count, 但它显示0?
但当你在Debug mode, Watch 显示 6??
如果可以,放出你那段Code会比较容易明白 |
|
|
|
|
|
|
|
|
|
|
发表于 12-2-2009 09:28 AM
|
显示全部楼层
会不会是Postback的问题? |
|
|
|
|
|
|
|
|
|
|

楼主 |
发表于 12-2-2009 01:45 PM
|
显示全部楼层
回复 2# sfkwan 的帖子
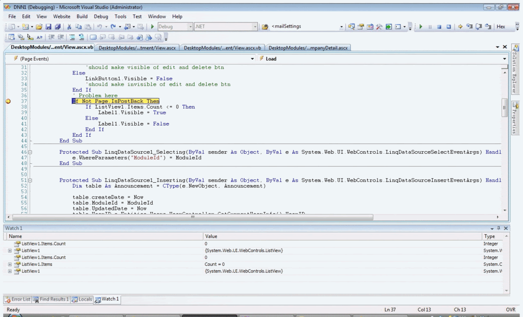
markup page:- <aspabel ID="Label1" runat="server"
- Text="Currently don't has any announcement!" Font-Bold="True"
- Font-Underline="False" ForeColor="Red"></aspabel>
复制代码 code behind:- Protected Sub Page_Load(ByVal sender As Object, ByVal e As System.EventArgs) Handles Me.Load
- 'Me.FormView1.ChangeMode(FormViewMode.ReadOnly)
- If (PortalSecurity.IsInRole("Administrators") Or (PortalSecurity.IsInRole("Lecturer") Then
- LinkButton1.Visible = True
- 'should make visible of edit and delete btn
- Else
- LinkButton1.Visible = False
- 'should make invisible of edit and delete btn
- End If
- If Not Page.IsPostBack Then
- If ListView1.Items.Count <= 0 Then
- Label1.Visible = True
- Else
- Label1.Visible = False
- End If
- End If
- End Sub
复制代码
不管我有没有放If Not Page.IsPostBack Then都一样的。。
[ 本帖最后由 jackhui 于 12-2-2009 01:48 PM 编辑 ] |
|
|
|
|
|
|
|
|
|
|
发表于 12-2-2009 10:02 PM
|
显示全部楼层
原帖由 jackhui 于 12-2-2009 01:45 PM 发表 
markup page:code behind rotected Sub Page_Load(ByVal sender As Object, ByVal e As System.EventArgs) Handles Me.Load
'Me.FormView1.ChangeMode(FormViewMode.ReadOnly)
If (Porta ...
在你Debug时,ListView1.Items.Count显示6, 但Label1的字串还是会显示?? |
|
|
|
|
|
|
|
|
|
|

楼主 |
发表于 13-2-2009 12:34 PM
|
显示全部楼层
回复 5# sfkwan 的帖子
当我debug时,我如果在还没有走到那个code前有查看那个count,就会显示6
但是如果我只是放break point,然后一直按F10或是F5直接跑,那就会显示0。。
如果我走过那行code了,显示0,然后我再查看下,本来是0的
但是我进去Listview1里面看他的items的count,结果是6咯
然后再查看ListView1.Items.Count,就是6了。。 |
|
|
|
|
|
|
|
|
|
|

楼主 |
发表于 15-2-2009 12:24 PM
|
显示全部楼层
没有人会吗? |
|
|
|
|
|
|
|
|
|
|
发表于 16-2-2009 11:45 PM
|
显示全部楼层
原帖由 jackhui 于 13-2-2009 12:34 PM 发表 
当我debug时,我如果在还没有走到那个code前有查看那个count,就会显示6
但是如果我只是放break point,然后一直按F10或是F5直接跑,那就会显示0。。
如果我走过那行code了,显示0,然后我再查看下,本来是0的
但 ...
不好意思,不是很明白
你说解释的,和你所给的Code好像不是一样 |
|
|
|
|
|
|
|
|
|
|

楼主 |
发表于 18-2-2009 02:07 AM
|
显示全部楼层
|
|
|
|
|
|
|
|
| |
本周最热论坛帖子
|